Identify all digital and operational assets, their connections, and criticality to create a baseline understanding of organisation's digital infrastructure.
Evaluate cyber threats, vulnerabilities, and potential impacts across IT and OT systems to prioritise risks based on business and operational context.
Detect and prioritise weaknesses in systems and networks, providing actionable insights to reduce exploitable exposures of digital infrastructure.
Review IT and OT network design, segmentation, and control systems to identify gaps in security and opportunities for improvement and enhancement.
Measure how well-prepared your organisation is to respond to cyber incidents, ensuring continuity and safety in critical operations and business process.
Assess policies, procedures, and governance frameworks against standards to identify gaps and recommend improvements for regulatory compliance.
Detect, analyze & incident response as they happen is one of the important function of cyber security program to safeguard operations and infrastructure.
An OSINT exercise reveals the Internet-connected devices, remote access services, open ports, and protocols that are in use at an organization.
Effective cyber risk management is essential to protect digital and operational environments from evolving threats. By understanding risk exposure across IT and OT systems, organisations can make informed decisions about where to invest resources, which controls to implement, and how to improve operational resilience. Governance ensures that risk reduction efforts are aligned with business priorities and regulatory obligations.
Risk management and governance provide a structured approach to identifying, assessing, and mitigating threats before they impact operations. This discipline helps organisations prioritise security investments, reduce potential business disruptions, and maintain compliance with industry standards while supporting long-term cyber resilience across both IT and OT environments.
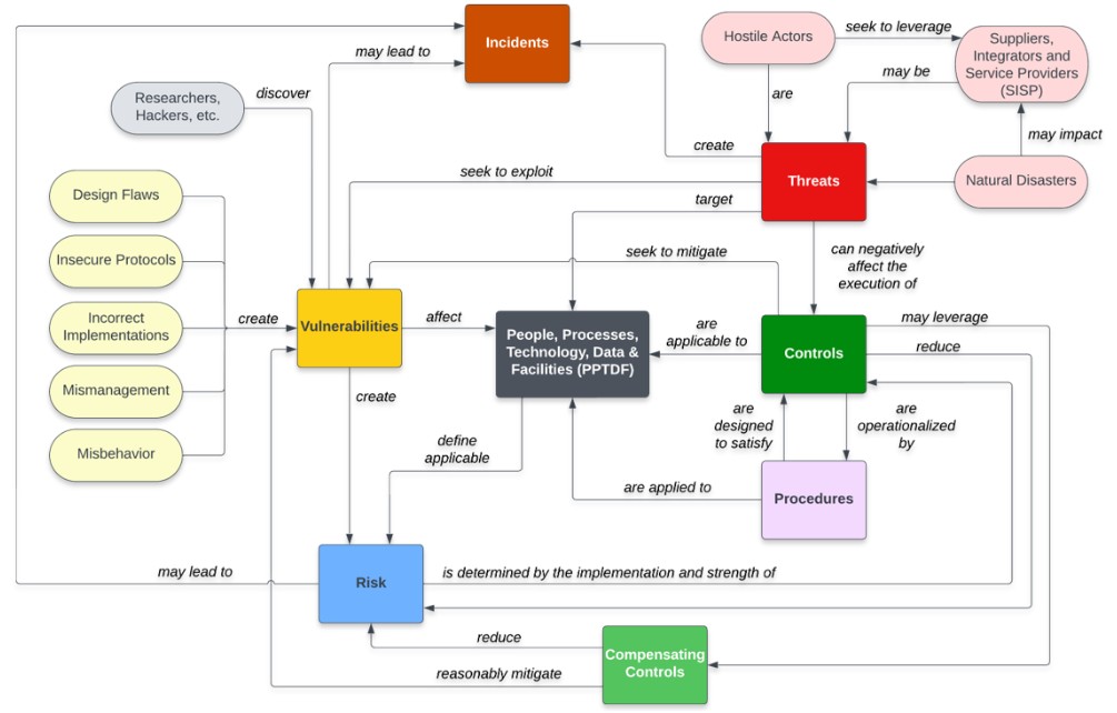
Risks, threats and vulnerabilities are commonly misunderstood. Fundamentally, vulnerability and risk management practices exist to achieve a minimum level of protection for an organization, which equates to a reduction in the total risk due to the protections offered by implemented controls. This can be conceptualized as a "risk management ecosystem" as it pertains to an organization's overall cybersecurity & data protection efforts. These ecosystem components have unique meanings that need to be understood to reasonably protect people, processes, technology and data, as shown below:
Our approach combines structured assessments, risk-based prioritisation, and practical controls to reduce cyber risk to acceptable levels. Starting with discovery and visibility, we identify vulnerabilities, evaluate potential impacts, and assess readiness and compliance gaps. Solutions and controls are then implemented strategically, allowing organisations to optimise security spending while achieving measurable risk reduction.
Discovery and asset inventory establish a complete understanding of all IT and OT assets, including systems, devices, software, users, network connections, and data flows. This process identifies known and unknown assets, third-party connections, and critical dependencies that directly influence cyber risk exposure.
By creating a trusted and continuously relevant asset baseline, organisations gain the visibility required to make informed security, operational, and investment decisions. This assessment forms the foundation for all risk, vulnerability, and architecture activities and supports accurate prioritisation across complex environments.
The full risk assessment evaluates cyber threats, vulnerabilities, and potential impacts across IT and OT environments in a structured and consistent manner. Risks are analysed in the context of business objectives, operational continuity, safety, regulatory exposure, and financial impact.
This approach ensures cyber risk is understood in terms that resonate with executives and operational leaders. The outcome is a prioritised risk register aligned to organisational risk appetite, enabling informed decisions on where controls, investment, and governance are most effective.
Vulnerability assessments identify weaknesses across operating systems, applications, network devices, and OT platforms while accounting for operational constraints and system criticality. Unlike traditional scanning-only approaches, findings are evaluated in the context of exploitability, exposure, and business impact.
This enables remediation efforts to focus on vulnerabilities that present the greatest risk rather than attempting to address every technical issue. The result is a practical, risk-based remediation roadmap that balances security improvement with operational stability.
Architecture assessments review the design and implementation of network segmentation, access controls, trust boundaries, and security mechanisms across IT and OT environments. This assessment identifies structural weaknesses that could enable lateral movement, unauthorised access, or loss of operational control.
Recommendations focus on improving resilience through defensible architecture, aligned with industry best practices such as the Purdue Model and IEC 62443 principles. The outcome is a clearer, more secure system design that reduces systemic risk and improves long-term maintainability.
Readiness assessments measure how prepared the organisation is to detect, respond to, and recover from cyber incidents affecting IT and OT systems. This includes evaluating incident response plans, roles and responsibilities, escalation paths, communication processes, and technical capabilities.
By identifying gaps before an incident occurs, organisations can strengthen coordination between IT, OT, and business teams. This assessment improves confidence in response capability, reduces downtime, and supports safer, more effective incident management during high-pressure situations.
Compliance and governance gap analysis evaluates policies, standards, procedures, and oversight mechanisms against recognised frameworks and regulatory obligations. This assessment identifies gaps in accountability, documentation, control ownership, and decision-making structures.
Strengthening governance ensures cyber risk is managed consistently and sustainably over time. The outcome supports audit readiness, regulatory confidence, and clear executive oversight while embedding cyber risk management into broader organisational governance.
Get In TouchEstablishes an internationally recognised information security management system for IT and OT environments.
Provides a flexible framework for identifying, protecting, detecting, responding, and recovering from cyber threats.
Focuses on security for industrial control systems and operational technology network infrastructure.
Offers governance, control, and best practice guidance for managing enterprise IT and cyber risk.